ACT NOW: The Alteryx team will be retiring support for Community account recovery and Community email-change requests Early 2026. Make sure to check your account preferences in my.alteryx.com to make sure you have filled out your security questions. Learn more here
Start Free Trial

Alteryx Designer Desktop Discussions

Find answers, ask questions, and share expertise about Alteryx Designer Desktop and Intelligence Suite.

Merged Columns in Excel

Ryan_Myers
7 - Meteor

I am struggling with transforming some source data.  My data has double column headers with the top header merged across multiple columns.  How can I build a workflow that will transform and transpose this data to get it to look like my desired output.  I am struggling where to start with this.  New columns of data are added each quarter but my workflow needs to be able to determine which columns that Merged column header applies to.  

 

 

 

Ryan_Myers_0-1614370480693.png

 

4 REPLIES 4
Emil_Kos
17 - Castor
17 - Castor

Hi @Ryan_Myers,

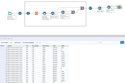
I have created a workflow for you. I did my best to make it most dynamic as possible, so hopefully, it will work for the data sets for different clients as well:

 

Emil_Kos_0-1614372209910.png

 

The most important is the transpose tool which allows moving the data into the correct shape.

I also used the join tool to join the data by specific records:

 

Emil_Kos_1-1614372252589.png

 

Please try if the yxzp file will work for you. 

 

 

 

AngelosPachis
16 - Nebula

Hi @Ryan_Myers ,

 

Here is a workflow that will allow you to do it. If you want to focus more on a certain part then that would be whatever is inside the container box; this is where all the tricks happen to assign your column headers correctly

 

AngelosPachis_0-1614372542500.png

 

 

It's not an elegant solution by no means because the data was quite messy with some hidden columns as well that Alteryx always picks up. But moving forward maybe you can use this as a proof of concept for what you want to achieve, or tweak it so it works in your instance,

 

Regards,

 

Angelos

Ryan_Myers
7 - Meteor

@Emil_Kos 

 

appreciate your help.  can you send the workflow as a normal file.  You are working in a later version and i can't update the version in Notepad on those packaged workflows.  

Emil_Kos
17 - Castor
17 - Castor

Hi @Ryan_Myers,

 

In order to make it work you need to remove the two first line from the data set:

 

Emil_Kos_0-1614376421770.png

 

 

As I have removed it because I believe in your original data set you don't have them. 

 

Labels
Top Solution Authors