ACT NOW: The Alteryx team will be retiring support for Community account recovery and Community email-change requests Early 2026. Make sure to check your account preferences in my.alteryx.com to make sure you have filled out your security questions. Learn more here
Start Free Trial

Alteryx Designer Desktop Discussions

Find answers, ask questions, and share expertise about Alteryx Designer Desktop and Intelligence Suite.
SOLVED

Matching columns and rows to consolidate

robbcwhite
5 - Atom

Hello and a forward thanks for ALL of the great info posted here.  I've managed to make it a few months w/o having a scenario where I had to post an 'opportunity' to learn how to do something with this awesome program.


Yet, here I go !  ((Forgive me for not being more 'post savvy' as this is my first time posting)).
I'm trying to in essence, find a 'mirror' image of transactions and 'consolidate' them into a single transaction.


Here's my example:

Point A    Point B    A$    B$

X               C            5       5

Y               Z            3       3

Z               Y            1       1

 

Results I'm looking for:

Point A    Point B    A$    B$

X               C            5       5

Y               Z            2       2

 

Because Y Z and Z Y are "opposites" I want to net them together by subtracting the lowest value from the larger in that particular row leaving me with just the consolidated transaction.  I was thinking a RegEx_Match somehow would work but I can't seem to figure that one out.

Any suggestions would be marvelously appreciated !!
Thanks !!

 

5 REPLIES 5
JohnJPS
15 - Aurora

Hi @robbcwhite,

 

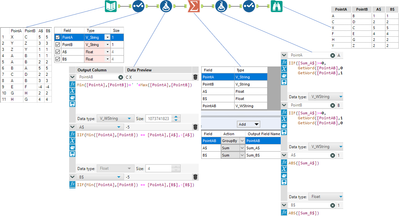
A nice trick for this is to use min/max functions to combine PointA and PointB in such a way that the combination is the same regardless of which one appears first in the data. If I find that flipped them, I switch the A$/B$ values to negative.  Then aggregate.  Afterward, clean up a bit: flip/flop A and B if the aggregation happens to be negative, etc... this is all in the attached workflow, which, even if it doesn't work for your solution, will hopefully be a good head start.

 

Cheers,

John

Inactive User
Not applicable

Answer attached.

robbcwhite
5 - Atom

Thanks for your solution and explanation.  I'll give that a whirl and see if it pans out.
Unfortunately, my company does not allow us to download 'solutions/workflows'.
So again, your explanation gave me insights.

Thanks again !!

JohnJPS
15 - Aurora

Since you can't download... as a test of my PowerPoint skills, or lack thereof, here's my entire workflow in one slide:

 

image.png

robbcwhite
5 - Atom

Thanks John!
I actually had it almost figured out (was on the last formula part).
Worked like a charm !!!

This community (and program) rocks !!!
Geek4Life!

Labels
Top Solution Authors