Please help me in finding difference between two excel tables, Reference table can be taken as the base table with Passport# as unique key.
Original data have many columns to match but I have created attached sample data for ;the same.
Solved! Go to Solution.
Hi @binay2448
Here is how you can do it.
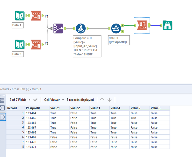
Workflow:
1. Using transpose to convert data columns to rows.
2. Using join tool joining on passport# and name.
3. Using formula to compare value and reference value.
4. Using crosstab to convert back to table with the compare value.
Hope this helps : )
Thank @atcodedog05 for your quick solution..
