Hi Community.
I have a use case where I need to look up two data sources using Display Code, Banner & date but unsure how to proceed.
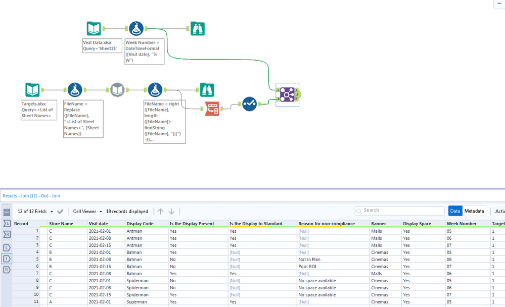
Output - Please find the sample output & package workflow attached. Basically, I want to create an additional column in the visit data file where target would come from looking up display code & Banner field for that particular week.
Let me know if something is still unclear. Thanks heaps in advance.
Solved! Go to Solution.
Thanks @Qiu ! That's exactly what i was after. Was so simple, didn't click at all. Thanks
@udles5666
Happy to help and appreciate your accept mark.😁
