ACT NOW: The Alteryx team will be retiring support for Community account recovery and Community email-change requests Early 2026. Make sure to check your account preferences in my.alteryx.com to make sure you have filled out your security questions. Learn more here
Start Free Trial

Alteryx Designer Desktop Discussions

Find answers, ask questions, and share expertise about Alteryx Designer Desktop and Intelligence Suite.
SOLVED

Join based on lower and upper number

Pingu
10 - Fireball

Hi all,

 

I have a lot of lines so I was wondering on the best practice on how to do a join (or maybe it doesn't matter to much for runtime if its a neat solution or not). Its probably easiest to explain by just showing example data I created:

 

Pingu_0-1635408636600.png

On one of the inputs I have a range of numbers. Sometimes it is not a range then the number is only specified in the 'beginzone'. The join needs to lookup the leadtime value depending on the zone.

 

The alteryx attachment contains the inputs as text.

 

Cheers!

3 REPLIES 3
atcodedog05
22 - Nova
22 - Nova

Hi @Pingu 

 

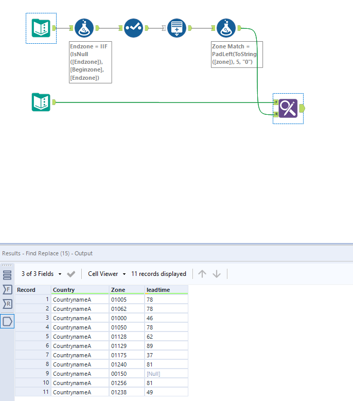
Here is how you can do it. Using generate rows tool to generate numbers between range and later map them.

Workflow:

atcodedog05_0-1635409561539.png

 

Hope this helps : )

 

Pingu
10 - Fireball

Thank you @atcodedog05  , very good, I can adjust this based on some other reqs to get the job done!

atcodedog05
22 - Nova
22 - Nova

Happy to help : ) @Pingu 

Cheers and have a nice day!

Labels
Top Solution Authors