Hello All,
I have attached the below snapshot of how my raw data looks like and what I need as Output. Can someone please help me as to how do I achieve this? Thanks.
Solved! Go to Solution.
Hi - thank you for your reply.
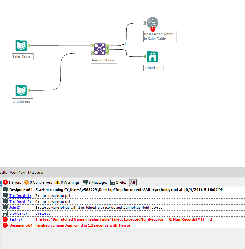
I tried running your workflow as it is and it gives an error in the snapshot below.
Moreover, i had tried creating a similar workflow for my data, but the output in the J is significantly larger than any of the two inputs. I read through this article https://community.alteryx.com/t5/Alteryx-Knowledge-Base/How-the-Join-Tool-Works-and-Why-You-Might-Be... to understand that one of my inputs has duplicate entries for the column that I am joining on, but I couldn't understand the solution.
My workflow is as below: The "Browse (5)" tool is my J output - record count is much much larger than what I expected.
The error was because I deliberately mismatched the employee names in the Employees table (I changed Alex to Alexs).
My guess is you have duplication in the JPMM Universe Client Data.csv. Without knowing more structure of this file it is hard to advise how to process it. One option is to use a Unique tool to pick out a unique set of names.
Yes, your guess was correct - it had duplicates!
Ran the workflow and getting the numbers as expected. Thank you very much for your help ![]()

