In case you missed the announcement: The Alteryx One Fall Release is here! Learn more about the new features and capabilities here
ACT NOW: The Alteryx team will be retiring support for Community account recovery and Community email-change requests after December 31, 2025. Make sure to check your account preferences in my.alteryx.com to make sure you have filled out your security questions. Learn more here
Start Free Trial

Alteryx Designer Desktop Discussions

Find answers, ask questions, and share expertise about Alteryx Designer Desktop and Intelligence Suite.
SOLVED

Iterating Emailed Reports

RichD
7 - Meteor

Hi,

 

I am still relatively new to Alteryx; I am trying to learn some more intermediate/advance uses for Alteryx.  I have a business need to run a report/s and deliver the individual results to each manager.  As an example, I am trying to figure out how to run a process that extracts the email address for everyone who needs a report, build the report of their people then emails it to them: 

 

My raw data might look like this:

 

Employee#Employee NameManager NameManager Email
123Employee Name1Manager1ManagerEmail1@Email.com
456Employee Name2Manager1ManagerEmail1@Email.com
789Employee Name3Manager1ManagerEmail1@Email.com
147Employee Name4Manager1ManagerEmail1@Email.com
258Employee Name5Manager1ManagerEmail1@Email.com
369Employee Name6Manager2ManagerEmail2@Email.com
321Employee Name7Manager2ManagerEmail2@Email.com
654Employee Name8Manager3ManagerEmail3@Email.com
987Employee Name9Manager3ManagerEmail3@Email.com
963Employee Name10Manager3ManagerEmail3@Email.com
852Employee Name11Manager3ManagerEmail3@Email.com
741Employee Name12Manager3ManagerEmail3@Email.com

 

My results would do the following:  Send an email to the Manager identified and the report have the employee numbers and names:

 

Sent to:ManagerEmail1@Email.com
Report1  
Employee#Employee Name
123Employee Name1
456Employee Name2
789Employee Name3
147Employee Name4
258Employee Name5
  
Sent to:ManagerEmail2@Email.com
Report2  
Employee#Employee Name
369Employee Name6
321Employee Name7
  
Sent to:ManagerEmail3@Email.com
Report3  
Employee#Employee Name
654Employee Name8
987Employee Name9
963Employee Name10
852Employee Name11
741Employee Name12

 

From my limited understanding/research I have come up with a partial solution, but realized I don't know if enough to finish this out. Guessing there is a better approach...? or hoping someone could help me close out the rest of the process (the iterative part)?

 

I pull out all the the manager emails and then use the sample tool to select just the first row of the manager emails.  Join that email address on the Manager email address from the original data to create the list of employees for the report.  I create the table, by grouping on manager email address.  I use manger email address as the "To" for the email and use the "Table" as the field for the body.  My thought was to loop off of the right output of the join so eventually all the records would eventually be eliminated as they joined appropriately.  I am guessing this is not the best solution. 

 

Workflow1.PNG

Hoping for some community help.  Thank you in advance for your thoughts/time!

-rich

4 REPLIES 4
Blake
12 - Quasar

Hi @RichD - I might be missing the point of your question, but I think you just want to group on the manager's email address (and name, if you want to use it in the e-mail subject) in the table tool to get the result you're looking for. 

 

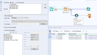
Blake_0-1586804409881.png

 

I also used a formula to create a subject line field that you can utilize. Let me know if the attached workflow does what you're looking to accomplish. Notice that the number of records for this example is 3, which matches how many managers you want to email. 

 

Let me know if this is what you're looking for.

RichD
7 - Meteor

Thank you for your response.  That looks like that might be what I am after (perhaps I was overthinking/over complicating it).  I am just starting to use the reporting features.

 

In the workflow you shared, will "Manager1" only get "Report#1" or will all the managers get the same report with all the the employees on it?  I am trying to make it so each manager gets only the report of their team members.

Blake
12 - Quasar

Yep, how it is set up will send the report to each manager who the information belongs to. In this case, the data will be split in to 3 reports and each manager will get the report that is tagged as theirs. 

 

Blake_0-1586806437337.png

 

RichD
7 - Meteor

Perfect!  Thank you for your time, expertise and explanation.

Labels
Top Solution Authors