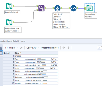
I have txt file with some sample data in it. I'm looking to take price from excel sheet and insert that price in my SampleData.txt file.
In SampleData.txt file, I have 10 rows. If row has a word "priceneeded", then insert the price in position 50-56 in that row.
I would appreciate if someone helps me on this.
Thank you.
Solved! Go to Solution.
Hi @James01,
Here is my attempt to solve your problem:
Main challenge was your txt file, i ignored the 1st row and used RegEx to parse columns (optional white chars).
This is a very simple solution that i hope will get you closer to your desired final solution.
Thanks,
Rafal
#Excuse me, do you speak Alteryx?
Thanks for your help David.

