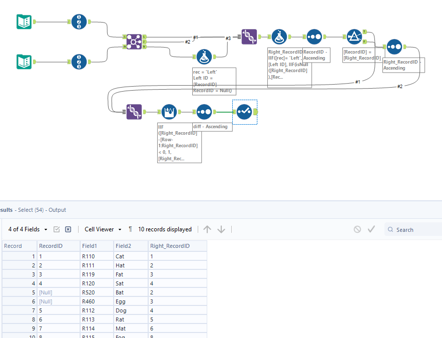
This is a follow-up to a previous problem I am still having trouble with. This is a simplified version of my actual use case. But below are the data sets, the result I am getting, and the result I want! The workflow is attached too! Do I need a Macro? Should I sort differently? Join them differently? Any help would be greatly appreciated!!
Solved! Go to Solution.
@BS_THE_ANALYST Glad you enjoyed it haha
@BS_THE_ANALYST My actual datasets are comparing two excel sheets. An old one and a new one. The new one will have some new rows and some deleted rows of the old one. But, I am trying to automate it so I can see the new additional rows and the old deleted rows in the order they were in the both sheets. The example I gave is a simplified version of this that I am trying to figure out how to do dynamically.
@cdebacco That is great!!

