Hi Community,
May i know if anyone have the macro that can read the xlsb file from multiple subfolder and import them into the Alteryx whereby i plan to combine them together in Alteryx as they have the same schema.
Appreciate if you can provide the screenshot on how to modify the macro so that the macro will identify and read the subfolder correctly. It would be great if anyone have the macro which cover importing and combining the data in xlsb file.
Solved! Go to Solution.
Hi @TomWelgemoed ,
I still figure it out how to fix this.
Overall, i guess i know what should i do with the files before importing it into the Alteryx. However, i would like to seek your advice on what is the best approach to build comprehensive and versatile workflow.
Currently, i have the following file with different scenario:
1. Files with different format ( certain files in the form xlsx , xlsb or csv).
2. Certain file have the same schema and other files does not have the same schema. For those that have different schema, we have the consistent header (but with different position in the excel)
3.As i plan to put in the subfolder if there are multiple of files within the country. Hence, some files are in the subfolders and others are not in the subfolders.
4.Some files have only one excel tab in the excel sheet, but some files have multiple of tabs in the excel sheet (but i am aware of which tabs to be imported into the Alteryx).
5.For all the tabs imported into alteryx ( i plan to add it under one column no matter whether it is originally coming from one single tab of excel sheet or multiple tabs of excel sheet)
Considering the five points above, can i seek your advise/ suggestions how should i categorise it when building the workflow so that it is easier to differentiate in the alteryx.
Many thanks again for your help
Hi @pedrodrfaria ,
Yes. I already move the files into the desktop and it seems working now.
Can i just confirmed with you on the following items?
1. Can this macro read xlsb file which contains multiple tabs with different schema or only applicable for same schema?
Thanks again for your help.
Hi @pedrodrfaria ,
Thanks a lot for the information.
I would like to ask whether the alteryx macro can read the respective excel tab name and make it into the new column field.
As i understand that alteryx can read the file name and change it into the another new column if we change the output file name as shown in the screenshot below.
May i know can alteryx macro do the same for different tab of the excel file and populate it into the new column field?
Hi @pedrodrfaria ,
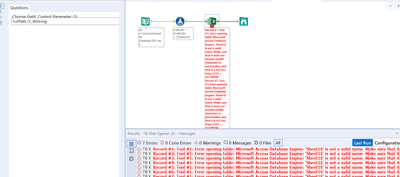
Sorry for disturbing you again and i not sure why the error appear again as below:
Could you please advise me on this?

