This is the data set I have
| Order | Status | Type |
| 1 | Ship | |
| 1 | Closed | Return |
| 1 | Closed | Ship 3PL |
| 1 | Closed | Return 3pl |
| 2 | Closed | Ship |
| 2 | Closed | Return |
| 2 | Closed | Ship 3PL |
| 2 | Closed | Return 3pl |
| 3 | Closed | Ship |
| 3 | Closed | Return |
| 4 | Ship | |
| 4 | Closed | Return |
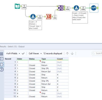
I would like to be able to add a new column that would count the orders that have all Status "Closed" for the order.
So Order 2 and 3 are the only ones that would be counted.
Order 1 and 4 would not count because there are statuses with nothing.
Solved! Go to Solution.
Hi @ashleyinman,
Not sure exactly what you want the output to look like for the example?
Kind regards,
Jonathan
Hi @ashleyinman ,
Here's an attached solution which keep only orders without occurrences of null status.
Let me know if it works as you want.
Cheers !
Hey @ashleyinman
Here is my solutions. If i am not wrong, you need 1 and 4 as well in the output without count. Is it correct?

