Hi Team,
Need help on below please :
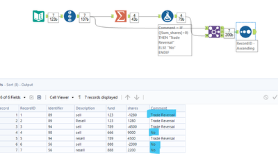
Need to Create a comment column by using below logic.
Out of all transactions :
Same identifier with same fund having Description sell/resell with same amount of shares (sell -1280 and resell 1280 quantity of shares) ... for those identifiers need to mentioned comment as "Trade reversal" and for others comment it as "NO" - Thanks In advance.
ex: same identifier 89 same fund as 123 with sell and resell description and same quantity of shares -1280 and 1280.
Output :
| Identifier | Description | fund | shares | Comment |
| 89 | sell | 123 | -1280 | Trade Reversal |
| 89 | Resell | 123 | 1280 | Trade Reversal |
| 94 | sell | 789 | -4500 | Trade Reversal |
| 98 | sell | 666 | 9000 | No |
| 94 | resell | 789 | 4500 | Trade Reversal |
| 56 | sell | 888 | -2300 | No |
| 56 | resell | 888 | 2200 | No |
Solved! Go to Solution.

