The Alteryx Community is a finalist in three 2026 CMX Awards! Help us win Customer Support Community, Most Engaged Community, and User Group Program of the Year - vote now! (it only takes about 2 minutes) before January 9.
ACT NOW: The Alteryx team will be retiring support for Community account recovery and Community email-change requests Early 2026. Make sure to check your account preferences in my.alteryx.com to make sure you have filled out your security questions. Learn more here
Start Free Trial

Alteryx Designer Desktop Discussions

Find answers, ask questions, and share expertise about Alteryx Designer Desktop and Intelligence Suite.
SOLVED

IF THEN Replace Statement

vujennyfer
8 - Asteroid

Hello, 

I am trying to use the IF THEN statement to count the max addresses for a given name and then replace all the addresses with the most populated one. To goal is to have one address per name. 

 

IF [_current_name_]

THEN count(max(address_1)) AND

REPLACE(address_1, city, state, zip) with max(address_1, city, state, zip)

 

before: vujennyfer_0-1614189838742.png

after: vujennyfer_1-1614189897859.png

 

 

 

2 REPLIES 2
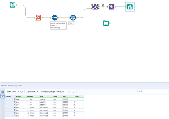
PhilipMannering
16 - Nebula
16 - Nebula

Hey @vujennyfer 

 

You won't be able to do this in the Formula Tool. Your best bet is something like this,

PhilipMannering_0-1614190620545.png

 

vujennyfer
8 - Asteroid

This worked perfectly!! Thank you @PhilipMannering 🙂 

Labels
Top Solution Authors