Hello Friends,
I have column header names as below. Looking for header names should be like under "Need".
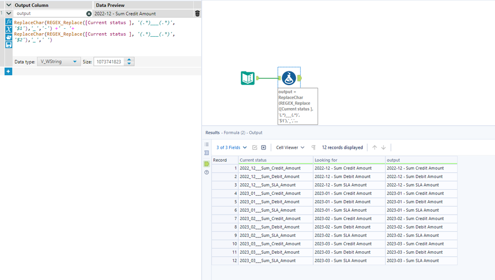
| Current Header | Need |
| 2022_12___Sum_Credit_Amount | 2022-12 - Sum Credit Amount |
| 2022_12___Sum_Debit_Amount | 2022-12 - Sum Debit Amount |
| 2022_12___Sum_SLA_Amount | 2022-12 - Sum SLA Amount |
Hi @davidskaife,
What will happen when I will have Data for May month?
It is not dynamic.
I have deleted April months details from the Text Input and it is not working.
Thanks @binu_acs & @davidskaife for trying to help me but I was looking for something dynamic. I have figured it out the solution.
I have used 2 Dynamic Renames
On first I have used "Replace([_CurrentField_],"_"," ")"
On second I have used "REGEX_Replace([_CurrentField_],"([\d{4}]+)[\s]([\d{2}]+)[\s]([\w\d]+)","$1-$2 - $3")"
It is working now.
@ArijitRoyGreat!!. I didn't notice the request was to update the column heading, this can be done in one Dynamic Formula tool
