Hello all!
I am trying to use a finance formula called "FinanceCAGR" which has as parameters:
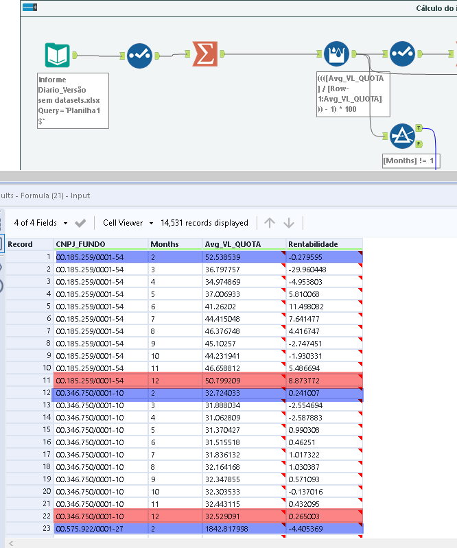
I have my dataset which as for the beginning value I would need to use the number representing MONTH TWO (in blue) and for the ending closing value the number representing MONTH TWELVE (in red). However I having being struggling to come up with a solution for this.
Addicionally, the each number in column "CNPJ_FUNDO" is a investiment fund.
Any hints guys?
Thanks!!!
Solved! Go to Solution.
Hi,
Can't speak for your total workflow for sharpe computations but for CAGR - the function is telling you what you need ie a beginning value, an ending value and the number of time periods... I computed that for each of your funds using min date/first , max date/last and then doing a join... note - you are using months - not years so you may want to normalize your CAGR calculations depending upon your comparable time periods... hope this helps!
please excuse the typo in the workflow name....
Thank you, always helping me out 🙂
@Joker_Hazardno problem! It helps me remember everything I've forgetten from the CFA CBOK...
