I have a database where the project name needs to be repeated per person. Below is a snapshot of the initial data versus want I would like it to be. I tried the multi row formula however it just wouldn't work.
This is the formula used - IF Is empty([Project]) AND Contains ([Row-1:Project],[project]) THEN [project] elseif !is empty([Row-1:Name]) then [Row-1:Project] else [Project] endif
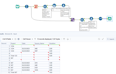
| Project | Date | Name | Duration |
| 1234 | |||
| 02/23/2023 | ABC | 2.00 | |
| 02/23/2023 | DEF | 3.00 | |
| 5.00 | |||
| Total 123 | 5.00 | ||
| 567 | |||
| 02/23/2023 | GHI | 1.00 | |
| 02/23/2023 | ABC | 2.00 | |
| 02/23/2023 | ESD | 3.00 | |
| 02/23/2023 | WAS | 4.00 | |
| Total 567 | 10.00 |
to this
| Project | Date | Name | Duration |
| 1234 | |||
| 1234 | 02/23/2023 | ABC | 2.00 |
| 1234 | 02/23/2023 | DEF | 3.00 |
| 5.00 | |||
| Total 123 | 5.00 | ||
| 567 | |||
| 567 | 02/23/2023 | GHI | 1.00 |
| 567 | 02/23/2023 | ABC | 2.00 |
| 567 | 02/23/2023 | ESD | 3.00 |
| 567 | 02/23/2023 | WAS | 4.00 |
| Total 567 | 10.00 |
