The Alteryx Community is a finalist in three 2026 CMX Awards! Help us win Customer Support Community, Most Engaged Community, and User Group Program of the Year - vote now! (it only takes about 2 minutes) before January 9.
ACT NOW: The Alteryx team will be retiring support for Community account recovery and Community email-change requests Early 2026. Make sure to check your account preferences in my.alteryx.com to make sure you have filled out your security questions. Learn more here
Start Free Trial

Alteryx Designer Desktop Discussions

Find answers, ask questions, and share expertise about Alteryx Designer Desktop and Intelligence Suite.
SOLVED

How to check the date in between two dates

SH_94
11 - Bolide

Dear Community,

 

I have question on the dates below and would like to ask how can we check whether specific date are actually in between both dates as per screenshot below:

SH_94_0-1647893763924.png

I have also attached the working below for your reference.

 

 

3 REPLIES 3
JarekSkudrzyk
11 - Bolide

@SH_94 

Hi, you need to use DateTimeDiff functions - regular subtraction/addition does not work in alteryx in the way it does in Excel.

SH_94
11 - Bolide

Hi @JarekSkudrzyk ,

 

Can you show me in alteryx how to do it? 

 

A alteryx workflow would be helpful.

 

Thanks again for the help.

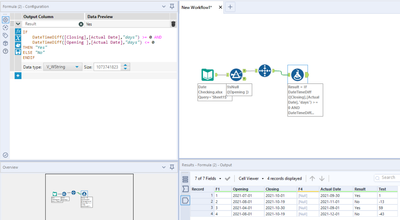
JarekSkudrzyk
11 - Bolide

@SH_94 

sure thing:

JarekSkudrzyk_0-1647894349489.png

 

Labels
Top Solution Authors