Hi All,
I have a question that I have been stuck for few days, I'd like to count number of records that are within the range of period start and period end, and group them on monthly basis.
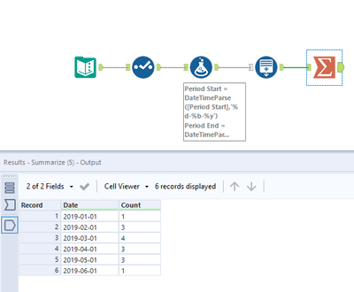
Below screenshot pretty much illustrates what I am trying to achieve.
For exp: person A, will be counted as 1 for period of Jan, Feb and Mar, and so on.
Any tips would be much appreciated. Thanks in advance!
Solved! Go to Solution.
Thanks! This is exactly the answer I am looking for.

