Hello
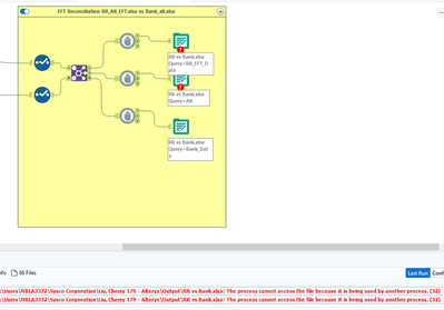
I'm trying to output multiple sheet to Excel from the results of the Join Tool. I need the Joint Results in one Sheet, the Left Results in another and Right Results in another Sheet. I have tried the Block Until Done but I keep receiving the error message "The Process cannot access the file because it is being used by another process (32).
Solved! Go to Solution.
Do you have the file open while the workflow is running? Alteryx cannot write to a file if it is opened by you or someone else.
