Hi,
I have a data set containing information about year 2021 and year 2022. The column year 2021 is fixed and is not going to change. However column "Actual "changes with new name every week. I want to create a new column that shows me only the changes. Ex: if I have Silver in column 2021 and it stays silver I don't need it to be shown, but however if silver becomes gold I need it in the data base. Attached also is an example of the data. Thanks a lot !!!
Solved! Go to Solution.
Happy to help : ) @sanastasova
Cheers and have a nice day!
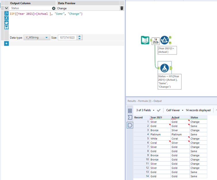
Hello @sanastasova,
please find attached solution.
As per table below, you can see on what color in Year 2021 change happened -- if you would like to see only changed items/or not matching ones just apply filter :)
This way you won't have duplications and see what row/columns has been udpated.
Best Luck!
Niky
Thanks a lot for the help and the quick answers !
