So I've had a good hunt around and I hope I'm posing a new problem here. I have a large amount of data where some records have a ParentID and other do not. What I need to do is find the Ultimate ParentID for every record, whether there are no hierarchical levels or 100+. E.g.
| ChildID | ParentID | UltimateID | 
| A | A | |
| B | A | A | 
| C | B | A | 
| D | C | A | 
| H | H | |
| L | L | |
| M | L | L | 
| U | U | |
| V | U | U | 
| W | V | U | 
| X | W | U | 
| Y | X | U | 
| Z | Y | U | 
Whilst I've been using Alteryx for over a year now, I've not needed to build my own macros yet and I think I've jumping in at the deep end with my attempts on this so any help would be gratefully received!
Solved! Go to Solution.
Hi @Kirsten
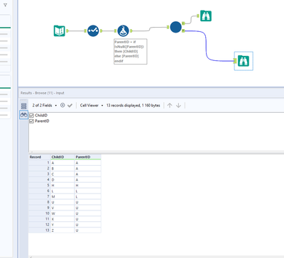
I attached this example you provided using an iterative macro to accomplish this. See below:
I updated the Parent ID field to be the ultimate ID:
@NicoleJohnsonhas a really great post on this which might be useful if you want to get to grips with how to build this for yourself: https://community.alteryx.com/t5/Engine-Works/Building-a-Hierarchy-With-Kevin-Bacon/ba-p/453715
Hi @Kirsten
This is the Standard Iterative Macro Problem.
I have made the workflow for you.
Workflow:
Iterative Macro:
How to make the Iterative macro, you can learn the below URL(Interactive Lesson).
https://community.alteryx.com/t5/Interactive-Lessons/Creating-an-Iterative-Macro/ta-p/657925
@pedrodrfaria Ingenious use of Find & Replace, that hadn't even occurred to me!! Unfortunately it didn't cope with the 1.8m rows I had to run this against tho. Will certainly keep it for reference as I'm sure it'll help me solve future problems, thanks.
@AkimasaKajitani Thanks for the fast reply, this works a treat and even coped with the 1.8m rows it needed to work through!!
@jamielaird Thanks for pointing me to that post by @NicoleJohnson, such a clear and descriptive post. Unfortunately, due to the fact a Child may have over 100+ levels to its Ultimate Parent, the solution wasn't really suited to my data. Definitely keeping a note for future problems tho!
