Hi All
Fairly new to Alteryx and so glad this community exists!
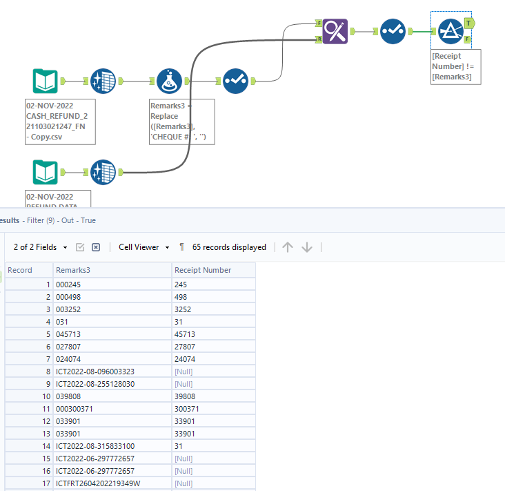
I'm trying to based on 'Receipt number' in one file and 'Remarks3' in the other file, find and append a few columns such as Account Number, Address1, address2 etc. of the 98 rows, only 68 are being identified. I'm not sure what's going on as its clearly a match when I manually search with the cell information. I tried the same with a Join tool but that didn't work either.
Attached is the workflow with sample data..
Solved! Go to Solution.
@josephpaul The remarks3 field and Receipt Number are not exactly matching for some records
updating the formula tool with the below logic should work for some of the mismatches records
Thank you! What you said made me realize that Remarks 3 has a 20 character limit, so I just restricted the characters from Receipt number in my Select tool and it worked :)

