I am trying to filter on string data so it will return values which begin with any of the following numbers
110
120
121
130
140
141
The entire string value may look like 110200000000. I have attached a list I need to filter off of.
Thank you
Solved! Go to Solution.
Hi @cfine I mocked up a workflow that produces the output you describe. Let me know what you think?
This is good, but what if I have more than 16 values I need to append? I have 25 total values I need to look up. Thank you
Hi @cfine I adjusted the append tool and changed to allow all appends see the attached.
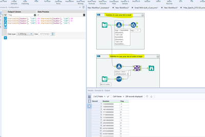
Hi @cfine,
Please find attached a workflow with 2 solutions. One in case your list of codes is small. and a second one in case the list of codes (110, 120, etc) is very big
Let me know if you have any questions
Best,
Vianney
Maybe I'm missing something, but this seems like a pretty straightforward case to use Left with OR statements...similar to what @JosephSerpis provided. Is there something else you're looking for @cfine ?

