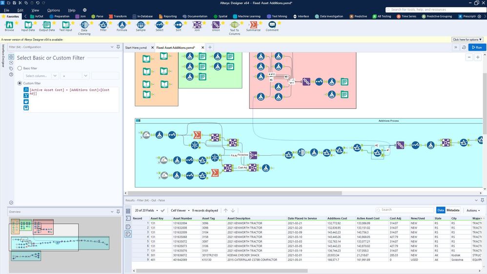
I have 3 fields "Active Asset Cost", "Additions Cost", and "Cost Adj". I want to filter out any entries where the Active Asset Cost isn't the Additions Cost + Cost Adj. I created a filter with just that equation [Active Asset Cost] = [Additions Cost]+[Cost Adj] . It correctly filters 24 of my 33 test items, but of the 9 it filtered out only 1 actually doesn't make the statement true. I first thought it was a rounding issue, but I've checked and all of the fields are fixed decimal 19.2. Any thoughts on what I'm doing wrong or how to troubleshoot?
Solved! Go to Solution.
Hi @KyleF
There is 2 things you can do.
1. Change the datatype to double.
or
2. Round the number to 19.2 using round() function and then compare.
Hope this helps : )
Hi @KyleF ,
Have you tried creating a field making the sum of addition cost and adj cost to check if the result is really the same ?
Agree with @Jean-Balteryx has an additional debugging step you can create a new column for calculation and also for one where you are taking the difference to check whether [Active Asset Cost] - ([Additions Cost]+[Cost Adj]) = 0 no difference even to a decimal.
Hope this helps : )
Nice check step @atcodedog05 !
Thanks. Everyone. I was thinking about those solutions, but was just making sure I wasn't missing something or doing something wrong before I created the additional steps. I wonder if my own solutions are always more complex and less efficient than they should be.
 
					
				
				
			
		
