Hi All,
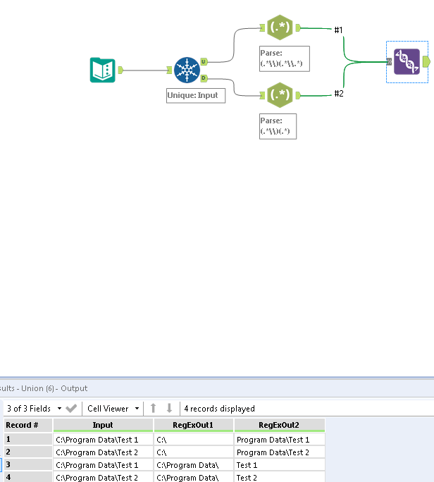
I am trying to build a tree from list of file paths; To achieve that, I am thinking to have field for parent directories and then other for childs, I can then use this to build the visualization on Power BI for example. I have attached a screenshot for example for the output I want. I am wondering if any once have an idea in that regards,
Thanks all.
Solved! Go to Solution.

