Hi All,
I have to import files which has date in the filename. The following are the sample file format names
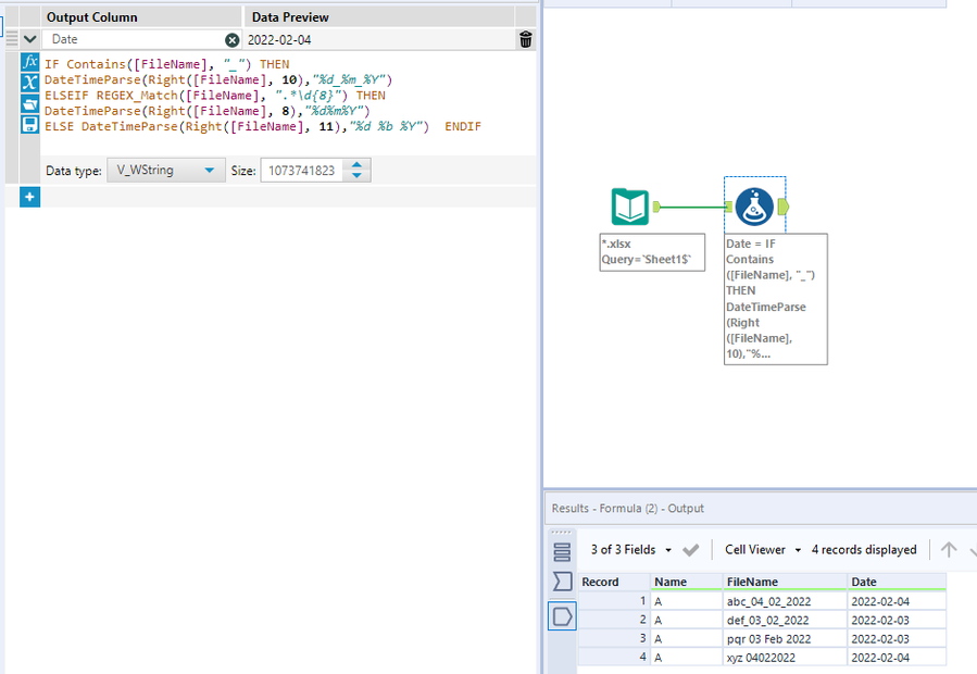
abc_04_02_2022.xlsx
def_03_02_2022.xlsx
pqr 03 Feb 2022.xlsx
xyz 04022022.xlsx
Any help would be appreciated, Thanks!
Hi @Veni_Padam
Here is how you can do it.
Read all file with wildcard * (Note: all files should have the same schema). Configure it to output filename
Use formula to extract date
Hope this helps : )
Hello,
Schema is not same for all the files and can this be done using Directory tool?
Hi @Veni_Padam
Use the 3rd method in this guide
https://community.alteryx.com/t5/Alteryx-Knowledge-Base/The-Ultimate-Input-Data-Flowchart/ta-p/20480
Hope this helps : )

