I am using a dynamic input to find a filename in a specific directory When the dynamic file is found and connected to the Dynamic input file tool, the column headers are enclosed in "" as well as all of the data in those columns. (example: "DealUUID") Additionally, i am unable to change the delimieter so that it parses on a value other than ','. Is there a better way to dynamically pull a file and have the same functionality as the Input File tool?
Solved! Go to Solution.
Hi @BuckeyeJane ,
First, if you want to change the delimiters you will need to input the file as a txt and select the type of delimiter.
Regarding the commas, I would need to have a sample of your data to be able to help you better (headers plus 2-3 lines), but im almost sure that with the data cleansing tool and the dynamic rename you would be able to pull something.
cheers
Thank you for your help. I am unable to change the delimiter using the Dynamic Input Tool. I was able to get this to work without using the Text input tool instead of the Directory tool. I'm not sure why this one worked though as i was still unable to change the delimiter from a comma to a semi colon in any of the configuration screens. I'm not familiar with the Dynamic Input configuration and where the delimiter can be changed. Please advise if there is a way to do this. Thank you so much for your help. I really appreciate it.
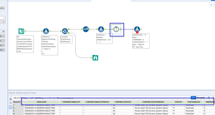
Hello @BuckeyeJane ,
happy you could solve it. For your interest, you can actually change the delimiter in the csv on the dynamic input.
You just have to change it on the option 'Delimiters'. As you can see, im working there with a csv and the delimiter there is a semicolon.
Cheers
Thank you for your help. I didn't realize the Edit button was usable after the input file was assigned. Thank you so much! This worked out just perfectly.

