Hi Team,
I need help. I have a dataset which has no column names . Please find attached the input and the desired output.
Please let me know your thoughts,
Thanks,
Sr
Solved! Go to Solution.
What do you need help with?
I think you just need to tick First Row Contains Data in the configuration pane of the Input Data Tool.
Hi @PhilipMannering ,
Thank you for the help. Sorry if i was not clear.
1) I need the data in separate columns. (As you have already shown) but the in your pic the data is repeated in 9th and 17th row. I need data only till row 7.
2) I need to split the column "F4" separately. Anything after the "=" in separate column. For eg. in Manganese will be in separate column.
The pic i pasted describes the different "Output" i am looking help for.
Thanks,
Sr
Hi @sriniprad08
Does the attached work for you?
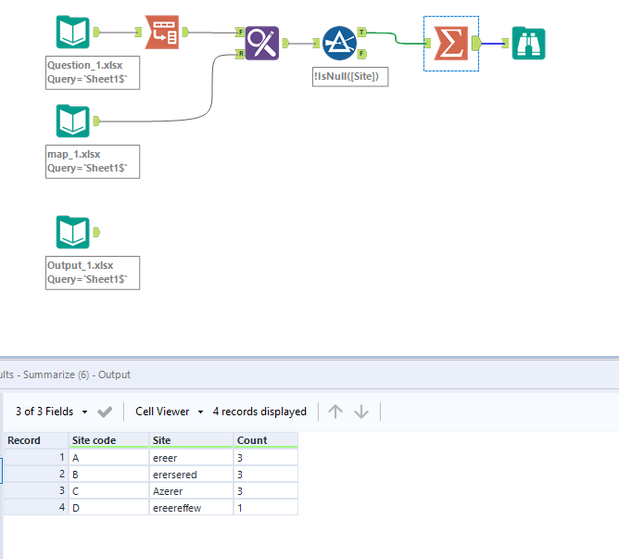
Hi Team,
Hope you are well . I need further help on this. Currently i have one file with all the data and the other file called mapping file.
Requirement : The alteryx work flow should search or look for all the values in the mapping file with the data file and get the count. Please find below the input file and the mapping file and the desired output.
Input file: Question_1
Mapping file : map_1
Desired output : Output_1
The challenge is that the mapping values to look up are present in different columns of the data file. It has to search and map.
Thanks for the help.
Cheers,
Sr
Hi @atcodedog05 ,
Thank you very much :). I will have a look and get back to you 🙂
have a nice day,
Cheers,
Sr
Hi @atcodedog05 ,
Thank you for the help. Just one help not sure how to get this please. The final count below should match the number of rows in the original dataset. The input data file has 4 rows. So ideally it should be 4.

