Hi,
I would like to find out a way to custom sort my summarized output.
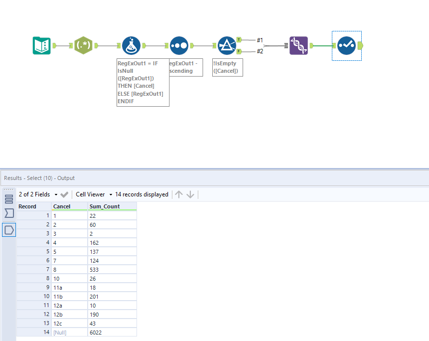
Default sorting in output
| Cancel | Sum_Count |
| (Blank) | 6022 |
| 1 | 22 |
| 10 | 26 |
| 11a | 18 |
| 11b | 201 |
| 12a | 10 |
| 12b | 190 |
| 12c | 43 |
| 2 | 60 |
| 3 | 2 |
| 4 | 162 |
| 5 | 137 |
| 7 | 124 |
| 8 | 533 |
Desired sorting
| Cancel | Sum_Count |
| 1 | 22 |
| 2 | 60 |
| 3 | 2 |
| 4 | 162 |
| 5 | 137 |
| 7 | 124 |
| 8 | 533 |
| 10 | 26 |
| 11a | 18 |
| 11b | 201 |
| 12a | 10 |
| 12b | 190 |
| 12c | 43 |
| (Blank) | 6022 |
Thank you in advance!
Solved! Go to Solution.
You can force this order by splitting the data into two streams using the Filter tool
And then bringing these back together using Union and selecting Set a Specific Output Order
Michal
Hi @BJSOON
Two ways to do this, which are attached:
1 - you can change the sort setting by selecting 'use dictionary order', which works for your dataset
2 - you can extract the int and sort on both fields
Both methods attached
Hope that helps,
Andy
Hi, I'm still unable to get the desired output. May be it has to do with the data type. The "Cancel" field has an data type attribute of 'V_WString" and size 1073741823. I tried to change it to 'String' type but got an error message "unable to allocate 1073741823 bytes of memory..
I don't know what was missed...
Which of the methods have you attempted @BJSOON? And when you say you're unable to get the desired output, what is the output that you're getting?
Hi, referring to my first message in this thread, the sorting (refer to Cancel column) is still not according to what I hope to achieve:
Desired sorting
| Cancel | Sum_Count |
| 1 | 22 |
| 2 | 60 |
| 3 | 2 |
| 4 | 162 |
| 5 | 137 |
| 7 | 124 |
| 8 | 533 |
| 10 | 26 |
| 11a | 18 |
| 11b | 201 |
| 12a | 10 |
| 12b | 190 |
| 12c | 43 |
| (Blank) | 6022 |
Hi @BJSOON
Have you tried my solution (couple of messages above)?
I have just checked and believe both methods I posted give you the desired solution you've posted.
Andy
Hi Andy, yes I tried both the methods but could not get the desired sorting. So I thought it might be due to the data type to. The "Cancel" field has an data type attribute of 'V_WString" and size 1073741823. I tried to change it to 'String' type but got an error message "unable to allocate 1073741823 bytes of memory..
I am not sure what I missed..
I focused on the blank and missed the values in the Cancel column being wrong in my original post, apologies.
What @andyuttley built seems to do the job. An alternative approach would be to
It sounds like your error is not to do with the logic, but the size of the field(s) you’re feeding in. Can you try using an autofield tool after your input, to ensure the fields are optimal size and type? It’s probably also worth testing against a smaller subset of data first – to check the logic (the logic should still work – it just sounds like it’s trying to handle much larger file now). Feel free to send over a packaged version so I can test myself if easier
Though I'd definitely try @MichalM solution too!

