The Alteryx Community is a finalist in three 2026 CMX Awards! Help us win Customer Support Community, Most Engaged Community, and User Group Program of the Year - vote now! (it only takes about 2 minutes) before January 9.
ACT NOW: The Alteryx team will be retiring support for Community account recovery and Community email-change requests Early 2026. Make sure to check your account preferences in my.alteryx.com to make sure you have filled out your security questions. Learn more here
Start Free Trial

Alteryx Designer Desktop Discussions

Find answers, ask questions, and share expertise about Alteryx Designer Desktop and Intelligence Suite.
GELÖST

Create a two row header and pivot remaining data

Kay327
Meteoroid

Hello,

 

I am trying to pivot my data, but I need two columns to be used as the header.

 

Kay327_1-1623437968527.png

I would like to pivot the data based on the city and the car type.

 

Thank you.

3 ANTWORTEN 3
ArtApa
Alteryx
Alteryx

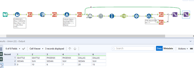
Hi @Kay327 - Here is what you can do:

ArtApa_0-1623475587419.png

 

Kay327
Meteoroid

@ArtApa Thank you for all of your help!!

dataguyW
Bolide

Here is just another way to look at it with one additional cosmetic tweak.   I am finding it useful in Alteryx lately to start by building the matrix of what I expect to come out at the end.  Then I simply join my various inputs back to that as my master list of combinations.  In your case, you find not each origin has all car types.

Beschriftungen
Top-Lösungs-Autoren