I'm trying to get the data I have into a single row based on record ID
So one row for all the information with a record of 1 and another with all of the information for a record of 2 etc...
The important piece, is that I want them all on the same row for each record and to say if they are the same or different
everytime I try to go from the columns above to below it does not work! Keep in mind there is about 150 different columns and 5000 records so to do it manually is very time consuming! Any help would be greatly appreciated!
Solved! Go to Solution.
Could you share a sample data.
It will help us to provide the expected solution.
Regards,
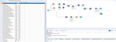
Please take a look into the workflow below:
I created the reconciliation check and modified the row below in order to check
Attached the workflow,
Hope this helps!
Regards
@messi007
Thank you! That seems to be outputting close to what I want! Do you know if there is anyway to structure the columns so it goes addressbook, rightaddressbook, reconcile without manually using the select tool? Also if there is a false value nothing seems to show up? Thanks for your help!
1- For the select as I know nope you have to do it manually
2- for the false yes you're right I forgot to check the reconciliation column in the multi-column formula
3- Below you can see now the N in the output below
Attached the new workflow,
Regards
@messi007
Thank you so much this will save me so much time!

