The Alteryx Community is a finalist in three 2026 CMX Awards! Help us win Customer Support Community, Most Engaged Community, and User Group Program of the Year - vote now! (it only takes about 2 minutes) before January 9.
ACT NOW: The Alteryx team will be retiring support for Community account recovery and Community email-change requests Early 2026. Make sure to check your account preferences in my.alteryx.com to make sure you have filled out your security questions. Learn more here
Start Free Trial

Alteryx Designer Desktop Discussions

Find answers, ask questions, and share expertise about Alteryx Designer Desktop and Intelligence Suite.
SOLVED

Conversion of data

EN6924
10 - Fireball

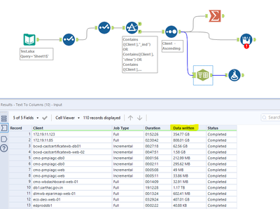
I have a daily backup related data. Please guide me to convert the values under column name "Data written" from size in TB/GB/MB/KB to a separate column and in only bytes.

 

Actually I wanted to sum all the values under "Data written" but values are in different size.

EN6924_0-1640750378504.png

 

3 REPLIES 3
r_manju02
8 - Asteroid

Hi,

 

You can create a lookup table for the byte values after parsing the data written column and use it in your solution (refer the attached workflow).

binu_acs
21 - Polaris

@EN6924 another option using formula tool

Spoiler
binuacs_0-1640759899345.png

 

EN6924
10 - Fireball

Hi,

 

Thanks for guiding me.

 

I already did it but that doesn't looks perfect to me.

 

1. I split the column into 2 parts.

EN6924_0-1640839663103.png

 

2. Then created added a formula tool -

 

EN6924_1-1640839709293.png

Found result -

EN6924_2-1640839758094.png

EN6924_3-1640839917778.png

 

3. Added a summarize tool and formula tool (convert the size from bytes to GB & TB)

 

EN6924_4-1640840128264.png

 

 

Labels
Top Solution Authors