I have a daily backup related data. Please guide me to convert the values under column name "Data written" from size in TB/GB/MB/KB to a separate column and in only bytes.
Actually I wanted to sum all the values under "Data written" but values are in different size.
Solved! Go to Solution.
Hi,
Thanks for guiding me.
I already did it but that doesn't looks perfect to me.
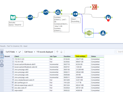
1. I split the column into 2 parts.
2. Then created added a formula tool -
Found result -
3. Added a summarize tool and formula tool (convert the size from bytes to GB & TB)

