I have received 20 CSV files from database which has same column headers. I need to consolidate it. It has different schema.
can anyone of you help me to create a macro to consolidate this. that would be biggest help!
Please see below see the link below. It will help you to read many files at once.
Regards,
Yup but you can adapte the macro Batch to read a CSV instead of Excel.
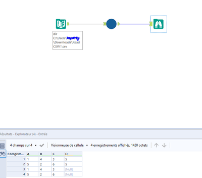
Below an example :
1- Batch macro to read a csv
2- Call CSV with different schema
Attached the workflow and the macro.
Regards,

