I have a list of Work Orders A with amounts, a list of Work Orders B with amounts, and a list of Work Orders C with amounts.
Based on the list of Work Orders A, how do I bring the amounts from B and C into one output by using SumIF formula?
Please see the "Expected Output" tab from the attached "Work Orders" excel file.
Solved! Go to Solution.
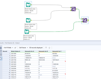
you could do a series of appends using the find & replace.
hope this is what you are looking for!
Great! It works. Thank you!

