Hello Friends,
I need your help. As per the attached file, there are received date of all the tasks. As per excel I have used Networkdays formula to calculate the aging. For an example: Received date is 1st June 22 (06/01/22) and yesterdays date is (06/07/22) then we have to calculate the aging between them without Saturday & Sunday.
How to do this in Alteryx?
Solved! Go to Solution.
No worries @ArijitRoy ! Glad it worked for you 😄
Hi @IraWatt,
Need your help on the same issue. The file I have shared there are 3 columns. Kindly delete the last column and help me with the solution. Query is the same. I have attached a new file.
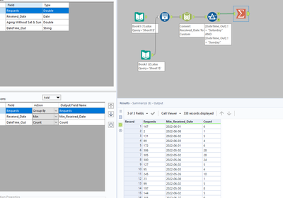
Sorry good spot @ArijitRoy,
The issue was that zero days have passed for record 1:
I've updated the workflow to fix that.
Hi @IraWatt,
Thanks for your help but found another problem. If you check in the input file for the date 4th June,22 (06/04/22), it is the received date but 4th is Saturday hence in the output you will not find the date.
Hey @ArijitRoy,
I've changed the workflow:
It now always includes the start date even if its on a Saturday.
Any questions or issues please ask :)
HTH!
Ira

