Hi,
I have the Following Data-set
VENDOR-NAME | GL ACCOUNT | F8 | F12 | F13 | F14 | F15 |
|
|
| JAN |
| FEB |
|
Vendor name | Gl account | GL Name | PP>>1 | PP>>2 | PP>>3 | PP>>4 |
|
|
|
|
|
|
|
Vendor A |
|
|
|
|
|
|
Vendor A | 123 | Category1 | 550 | 0 | 550 | 300 |
Vendor A | 456 | Category2 | 83 | 0 | 83 | 45 |
Vendor A | 654 | Category3 |
| 120 |
|
|
Vendor A |
|
|
|
|
|
|
Target is column name F12, F13,F14,F15 should be converted into columns
JAN PP>>1, JAN PP>>2, FEB PP>>1, FEB>>2 with their data
ex:
VENDOR NAME | GL ACCOUNT | JAN PP>>1 | JAN PP>>2 | FEB PP>>3 | FEB PP>>4 |
|
|
|
|
|
|
Vendor A | 123 | 550 | 0 | 550 | 300 |
Vendor A | 456 | 83 | 0 | 83 | 45 |
Vendor A | 654 |
| 120 |
|
|
Vendor A |
|
|
|
|
|
|
|
|
|
|
|
Solved! Go to Solution.
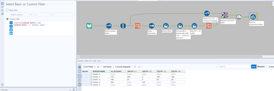
Hi @BRRLL99 ,
Find attached the way to achieve to excepted result.
Let me know if there is any concern.
