Hi All
I am looking for help reading in pdf files. I downloaded Alteryx Designer 2021.2.2 and Alteryx Designer 2021.2.2 R Tools; however,
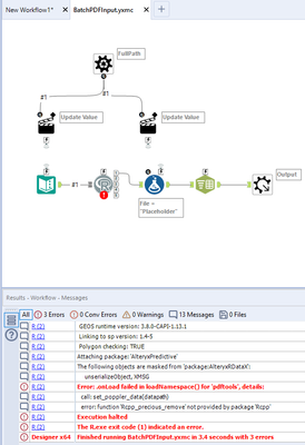
when I try to run the BatchPDFInput.yxmc I receive the following error:
Error: R (2): Error in loadNamespace(name) : there is no package called 'pdftools'
I searched the community but couldn't find any help on resolving this error message.
Thanks!
You should be able to download the pdftools package, I've attached a workflow that you can run which should install the package for you. Make sure if runs successfully, as I've seen it fail the first time round.
Hope that sorts it for you,
Mark
@markcurry Thanks for the quick response
As you mentioned the first time I ran the Install pdftools I received a warning but on the second attempt it seemed to work.
But I am still receiving the same error message, any other suggestions? Thanks again!
Well at least it's progress, that it's not saying it can't find the pdftools package. I presume the BatchPDFInput.xymc macro that your are trying to run is part of the PDF Input Tool, if I try to run that directly I also get an error. (Although I get 'Error in normalizePath(path.expand(path), winslash, mustWork) :'). This macro won't run directly, as it's a expecting the action tool to replace 'Placeholder' in the Text Input tool. You can replace this with the path to a pdf, and try to running it. but make sure you don't save the .xymc file, or make sure that you revert the value to 'Placeholder'.
If it's not the PDF Input Tool you are using, you can download it from here:
Solved: PDF Input (1) BatchPDFInput (26): Cannot find macr... - Alteryx Community
Hope that helps
Hi @AshleenKenney apologies for the (very) late response on this, but if you're still having issues then I think you just need to update the version of pdftools/RCPP which is installed on your machine. There's a thread with the necessary steps available here.
