The Alteryx Community is a finalist in three 2026 CMX Awards! Help us win Customer Support Community, Most Engaged Community, and User Group Program of the Year - vote now! (it only takes about 2 minutes) before January 9.
ACT NOW: The Alteryx team will be retiring support for Community account recovery and Community email-change requests Early 2026. Make sure to check your account preferences in my.alteryx.com to make sure you have filled out your security questions. Learn more here
Start Free Trial

Alteryx Designer Desktop Discussions

Find answers, ask questions, and share expertise about Alteryx Designer Desktop and Intelligence Suite.

Autofill different columns with different input data, but only until a specific row number

T_Lina
7 - Meteor

I have several rows that I would like to autofill with different input data. 

I used the formula tool to fill the rows. 994 rows are filled with this input data (I don't know why 994 exactly). 

However, I only need 20 rows to be filled as only row 1-20 contain data. 


Can you help me to adjust the formula to only fill a specific number of rows (20) and not more (994)? 

Appreciating your help. Thank you. 

2 REPLIES 2
AngelosPachis
16 - Nebula

Hi @T_Lina ,

 

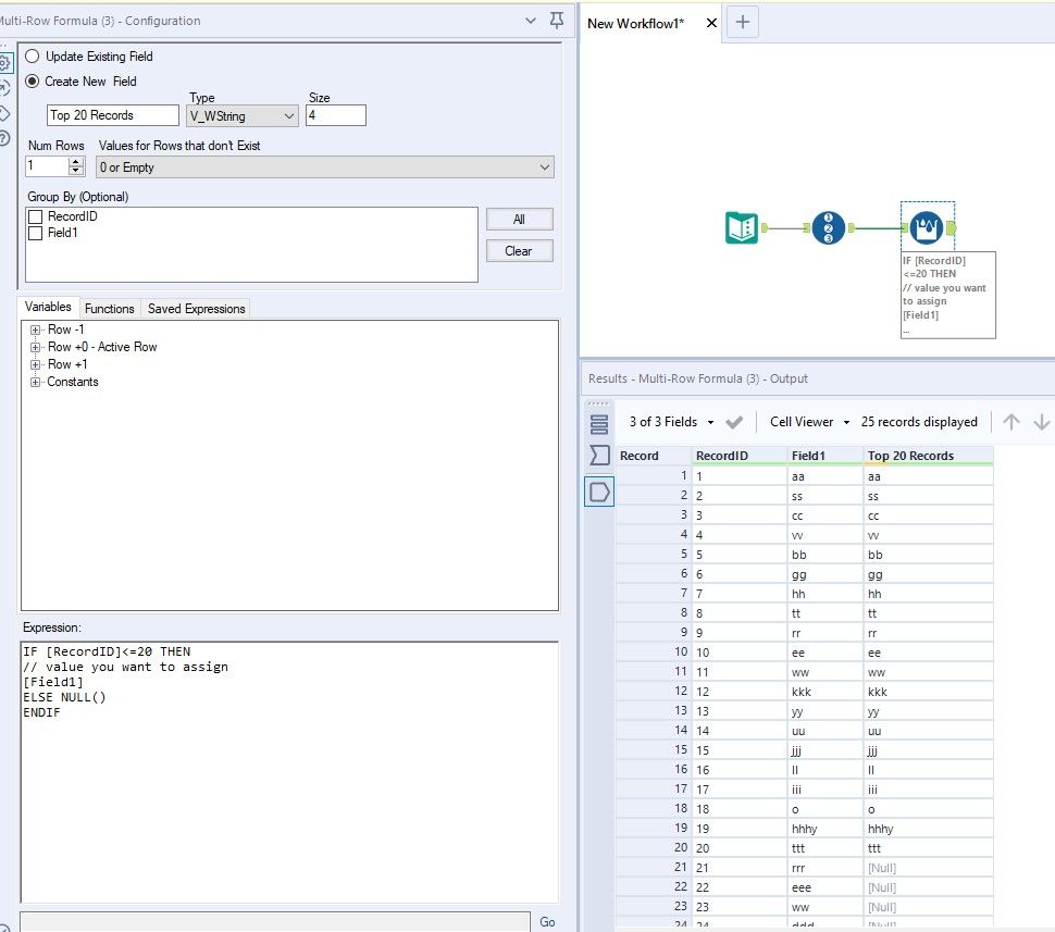
You can achieve that by using a multi-row formula. First, I would use a record ID tool to assign a unique ID in each of my tools. Then through the multi-row formula, you can say that if your Record ID is less than 20, then assign the input data you desire (in my example, I used the Field1 field)

 

Screenshot 2020-10-29 210620.jpg

 

Observe how my Top 20 records field is populated until row 20, although there are more data in Field1 past that.

 

Hope that helps

 

Regards,

 

Angelos

Hi @T_Lina 

 

If there is a field that has always to be populated, you can write something like this;

 

if !isempty([Field1]) then "X" else "" endif

 

So basically, you are dynamically checking if this field (row) is populated, then it will go and fill the newly created cell with X value. If not, it will leave it blank.

 

Hope this helps. Cheers!

Labels
Top Solution Authors