HI guys, so I have a doubt using multi row formula. I have a data set like below, with missing dates in between.
2020-01-30 | kerala |
| 2020-01-30 | india |
| 2020-02-02 | delhi |
| 2020-02-04 | india |
This is what I want to do. To add the missing dates in between. the date column is in date data type. Which function will help me to do this? I am looking for the logic.
| 2020-01-30 | kerala |
| 2020-01-30 | India |
| 2020-02-01 | India |
| 2020-02-02 | delhi |
| 2020-02-03 | delhi |
| 2020-02-04 | India |
Thank you.
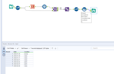
Here is how you can do it.
Workflow:
1. Using multi-row formula to check whether the difference between the current row date and next row date is more than 1 based on this setting the next date.
2. Using generate row formula tool to generate missing dates.
Hope this helps : )
@atcodedog05 Your solution is more efficient 😉
