Hi ,
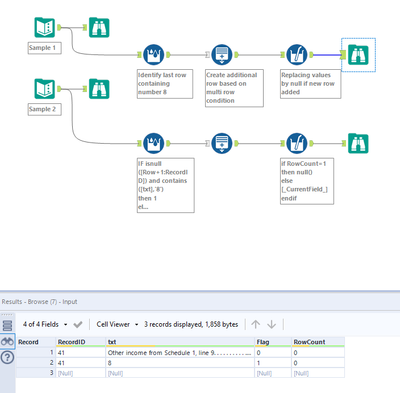
I want to add a null row in based on a condition. If the Last cell of the "TXT" field contains the number 8 Then add blank row with null value below it. If not then it should be as it is. I have attached the 2 sample files. Can someone help me in this.
Solved! Go to Solution.
@DataPirate26
I hope this works for you.

