The Alteryx Community is a finalist in three 2026 CMX Awards! Help us win Customer Support Community, Most Engaged Community, and User Group Program of the Year - vote now! (it only takes about 2 minutes) before January 9.
ACT NOW: The Alteryx team will be retiring support for Community account recovery and Community email-change requests Early 2026. Make sure to check your account preferences in my.alteryx.com to make sure you have filled out your security questions. Learn more here
Start Free Trial

Weekly Challenges

Solve the challenge, share your solution and summit the ranks of our Community!

Also available in | Français | Português | Español | 日本語
IDEAS WANTED

Want to get involved? We're always looking for ideas and content for Weekly Challenges.

SUBMIT YOUR IDEA

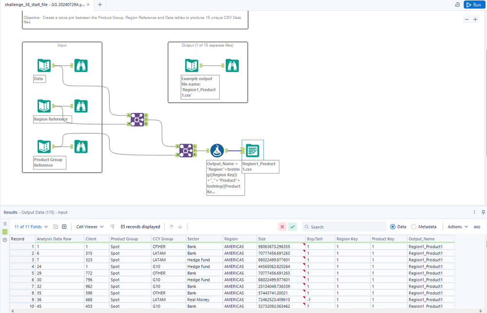
Challenge #38: Data Blending for Batch Output

YCCHOITOYO
6 - Meteoroid

Attached.

Sooil_Cho
7 - Meteor

This is my solution.

Sungkyu
7 - Meteor

This is my work flow!

Gugum
8 - Asteroid

My submission for Weekly Challenge #38 : Data Blending for Batch Output

 

image.png.

rapetter
8 - Asteroid

Done

jihyeon
7 - Meteor

This is my solution!

brunoponne
7 - Meteor

I learned how to implement a cross-join with this challenge!

 

Spoiler
Challenge 38.png
dongjunkim
7 - Meteor

Solution attached.

Cho-HeeWon_111913
7 - Meteor

Attached is my solution for #38.

Michael_JS
6 - Meteoroid

the solution as attached