Pardon our dust - Alteryx Academy is under construction. Lessons and courses completed on Community from now until January 20th will not be recorded.
Start Free Trial

Weekly Challenges

Solve the challenge, share your solution and summit the ranks of our Community!

Also available in | Français | Português | Español | 日本語
IDEAS WANTED

Want to get involved? We're always looking for ideas and content for Weekly Challenges.

SUBMIT YOUR IDEA

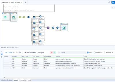
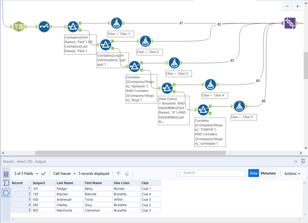
Challenge #322: Good Ladies Heist

Janadie
Meteoro
Spoiler
 

imagen.png

I add my answer

kaiserj
Asteroide

😀

Pilsner
Púlsar

My Solution:

caltang
17 - Castor
17 - Castor

Done!

 

Spoiler
Screenshot 2023-06-30 204256.png

Calvin Tang
Alteryx ACE
https://www.linkedin.com/in/calvintangkw/
PPillai
Meteoro

My solution

Adrien_Sourdille
Asteroide
Spoiler
Alt 322.png
bdoni001
Asteroide

Here is my solution to the problem.

 

Best regards,

Bona

 

Spoiler
Challenge 322.PNG
danielhoge
Asteroide

you get a filter! you get a filter! you get a filter!

mmueller7337
Asteroide

Fun stuff!

FranciscoR
Meteoro

Fun one completed