Want to get involved? We're always looking for ideas and content for Weekly Challenges.
SUBMIT YOUR IDEAA solution to last week’s challenge can be found here.Source: https://en.wikipedia.org/wiki/Pok%C3%A9mon
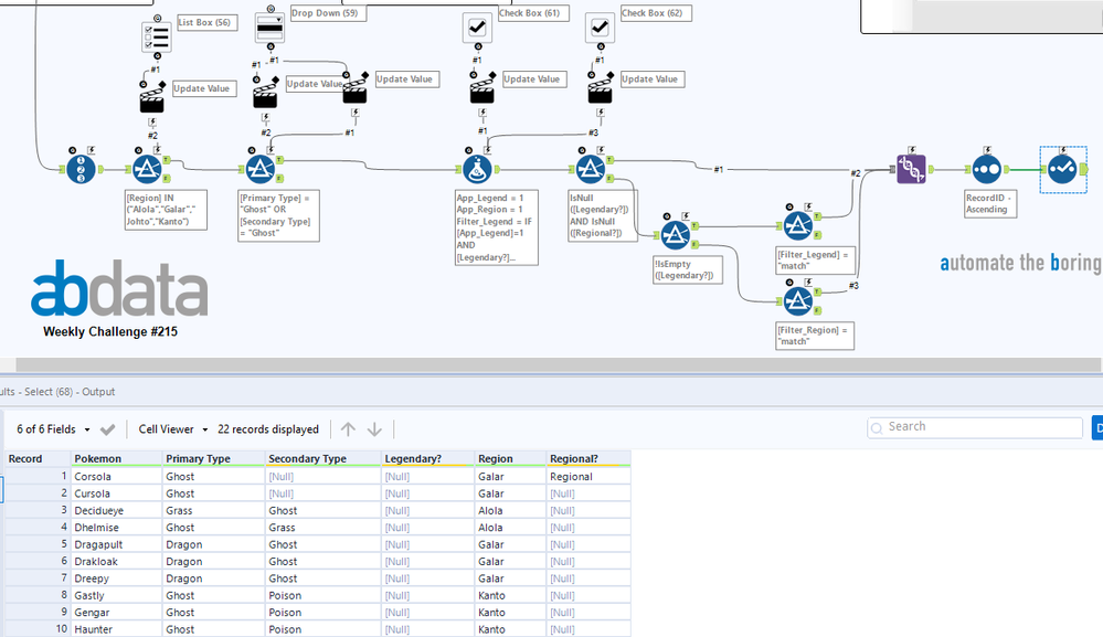
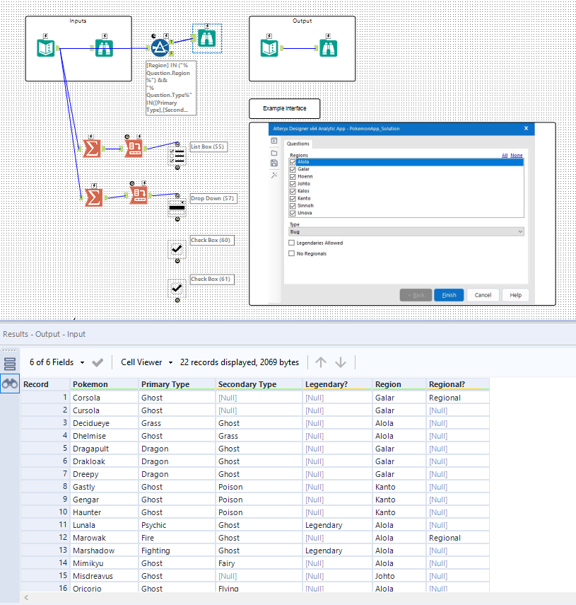
With over 800 Pokemon in existence, avid Pokemon fans could use some help figuring out what Pokemon are available for their them to use on their teams. Build an Alteryx App that helps sort through the options.
Configure the App's interface tools to use a List Box for the Regions, a Dropdown tool for the type, a Check Box tool that allows legendary Pokemon, and a Check Box tool that removes regional variants of the same Pokemon.
Once configured let us know how many Ghost Type Pokemon are in the Alola, Galar, Johto and Kanto regions with Legendary and Regional variants allowed!
App attached.
Can somebody explain when you should use the thunderbolt and when to use the Q anchor?
App
1) I like using reference shortcuts in my filter as it makes it easier to test/debug. I just use Control + R to run it like normal and can change test values on the Workflow tab.
2) Sorry for tooting my own horn, but I have some ideas that would make working with interface tools better/easier
a) Data from Connected Tool option - why should I have to crosstab my data? Adding "data from connected Tool" to the dropdown/listbox could allow you to go straight from the summarize tool to the interface tools.
b) 2 small changes - Why can't I change the name of the question in the workflow tab and change my test value in the tool itself?
c) Let Question constants be used like other constants - Why can't I just reference my questions like [Question.Region]? It works for User Constants, so I think it would be great if they added if for Question Constants. The one drawback of using reference shortcuts is that you have to know the syntax, so letting questions behave like normal fields would remove that.
When you use the "Q" anchor, you can reference the connection inside your tool the one with the "Q" connection.
And when you use the thunderbolt you create your Fórmula inside the Action tool
Fórmula tool with "Q" Anchor
Formula tool with Thunderbolt, the [#1] doesn't exists
