ACT NOW: The Alteryx team will be retiring support for Community account recovery and Community email-change requests Early 2026. Make sure to check your account preferences in my.alteryx.com to make sure you have filled out your security questions. Learn more here
Start Free Trial

Practice Exercise

Learning Path 1: Exercise 4: General

adrilarotta
8 - Asteroid

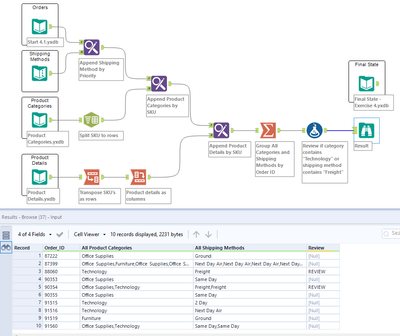
adrilarotta_0-1592864021600.png

I have to confess that I did it by myself until the last Join tool, I didn't understand what was what the exercise was asking me to do at the end, but I'm proud to solve a big part of it.

 

gordonwk
6 - Meteoroid

Ready for the capstone project!

pvercosa
6 - Meteoroid

Here is my solution.

gregchristensen
8 - Asteroid
Spoiler
gregchristensen_0-1592875214628.png
sravya44
6 - Meteoroid

Exercise4

sayooj
6 - Meteoroid

,mine

mgrummisch
6 - Meteoroid

Submitted

AnGi
7 - Meteor

Hope is a good solution

IwonaR
5 - Atom

Ex.4

mgrooms
6 - Meteoroid

Just curious.  When this file is submitted, does all the data files come with it?