The Alteryx Community is a finalist in three 2026 CMX Awards! Help us win Customer Support Community, Most Engaged Community, and User Group Program of the Year - vote now! (it only takes about 2 minutes) before January 9.
ACT NOW: The Alteryx team will be retiring support for Community account recovery and Community email-change requests Early 2026. Make sure to check your account preferences in my.alteryx.com to make sure you have filled out your security questions. Learn more here
Start Free Trial

Practice Exercise

Learning Path 1: Exercise 3: General

René
5 - Atom

my solution

Mingy
5 - Atom

q

fplanet
5 - Atom

-

AdrianaRybarova
5 - Atom

AdrianaRybarova_0-1767622671520.png

 

Hitesh04
6 - Meteoroid

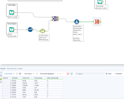
Used datatime to change datatype and then join both the dataset.
Furthermore, use formula to make new fields and then using summarize, I group by, sum, and also use minimum.

ftate0
5 - Atom

Solution Attached

telomere1110
5 - Atom

PFA My solution

Bartosz_K
5 - Atom

:)

pokhreln1981
6 - Meteoroid

pokhreln1981_0-1767982746100.png

 

thomj492
5 - Atom

Solved!