Foro

SOLVED

Mensajes de error

Petalo42
8 - Asteroid

Buenas tardes,

 

Tengo un flujo de Alteryx con dos inputs: 1) dynamic input y 2) macro input

Me gustaría poner algún tipo de warning que funcione de tal forma: si no se encuentran ficheros que leer en el dynamic input o en el macro input que salte algún tipo de warning o que se genere un excel con la palabra "error".

¿Esto se puede hacer en Alteryx de forma sencilla?

 

Gracias!

6 REPLIES 6
Petalo42
8 - Asteroid

 

Había pensado usar un IF filename is null or empty pero en el caso que no haya fichero no sé cómo especificarlo. ¿Se les ocurre algo?

 

Petalo42_1-1624371262587.png

 

 

Petalo42_0-1624371242997.png

 

Aguisande
15 - Aurora
15 - Aurora

Hola @Petalo42 

te recomiendo explorar la herramienta Message ( https://help.alteryx.com/current/designer/message-tool )

Aguisande_1-1624374214384.png

 

Aguisande_0-1624374157988.png

Saludos

Petalo42
8 - Asteroid

gracias @Aguisande 

 

¿tendrías algún ejemplo sencillo de cómo se integra en un flujo parecido al que yo propongo?

Aguisande
15 - Aurora
15 - Aurora

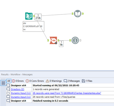
Acá te paso la idea:

- Cuando el Directory tool lee por lo menos 1 file:

Aguisande_0-1624375291641.png

 

- Cuando no devuelve nada:

Aguisande_1-1624375445427.png

Saludos

Petalo42
8 - Asteroid

gracias @Aguisande !! es muy buena solución

Aguisande
15 - Aurora
15 - Aurora

Me alegro mucho que te haya servido.

Saludos

Labels