You’ve experienced the power of streamlined analytics with Alteryx, and now we’re taking it to the next level. Welcome to the era of Alteryx One—a unified platform that seamlessly integrates everything you love about Alteryx. From powerful desktop tools to cloud connectivity, robust AI capabilities, and enhanced collaboration, Alteryx One is designed to empower analysts and enterprises alike. This is more than a release; it’s a reimagination of analytics. Learn more about the new era of Alteryx in this dedicated blog post.
As a part of the new Alteryx One, the 25.1 release is packed with features designed to make your workflows faster, smarter, and more secure. Whether it’s new AI tools, upgraded workflow capabilities, simplified licensing, or enhanced security, this update is all about helping you get more done with less effort.
With 25.1, it’s all about what matters most to you: Ease of Use, Connectivity, and Governance. Whether you’re ready to explore cutting-edge tools or want to fine-tune your current processes, we’ve built this update with your needs in mind.
Get a quick flyover of major updates coming with the 25.1 release.
Want a quick overview of everything that’s new? Check out the rest of this snapshot of the 25.1 release and see how Alteryx can transform the way you work!
Upgrade to 2025.1 Now
Seamless, Unified Access
We’re transforming the way you access Alteryx, with a unified login and streamlined licensing that puts everything you need at your fingertips. If you use both Designer and Analytics Cloud, you’ll now see all your licenses in one easy-to-access place online. One login, everything you need.

One login to rule them all!
Plus, with cloud licensing, Alteryx admins can activate hundreds of installations in bulk, remotely, using our new command-line interface activation. It’s fast, efficient, and built for your needs.
Not using cloud licensing? No problem! License keys still work for activating Designer and Server.
See the Technical Docs
You’ve always trusted Alteryx as your go-to platform for analytics, and we’re making it even easier for you to get exactly what you need. We know that as our platform has grown, it hasn’t always been easy to choose the perfect combination of products and capabilities. That’s why we’re simplifying things and unifying the platform to help you get the most out of your analytics with less hassle.
With Alteryx One, we’re making analytics more accessible than ever. Our new unified platform brings together everything you need so you can focus on driving impact, not navigating complexity. We’re introducing new options to simplify access to the full power of the unified Alteryx platform, with bundled capabilities and greater flexibility to tailor solutions to your needs. When you’re ready to explore, connect with your Alteryx representative to discover the edition that aligns perfectly with your goals.
You can learn all the details about the editions here: Alteryx Pricing and in the release notes.
Supercharge Your Workflows with Generative AI
Imagine solving complex problems with just a few words. With Alteryx One, generative AI tools bring your ideas to life, transforming the way you work and unlocking new possibilities. The new Gen AI Tools (currently in private preview) empower you to clean, prep, and standardize data effortlessly—turning tedious tasks into opportunities for innovation. Connect directly to your approved large language models (LLMs) and let AI do the heavy lifting. And, with the introduction of Alteryx Copilot, you now have conversational experience in Designer that helps you build workflows, understand tool functions, and get unstuck—just by describing what you need in natural language.
Learn more about the new AI capabilities waiting for you in this dedicated post: Supercharge Your Workflows with New AI Innovation in Alteryx One. Stick around in this post to explore even more innovations coming your way.
Build, Test, and Debug Workflows with Confidence
Whether you’re a brand-new user or a long-time fan, you know that Alteryx makes solving your analytics use cases easier, faster, and more powerful. That why, in 25.1, we’re delivering tools that drive performance, usability, and quality.
Faster, More Powerful Data Cleansing for AI-ready Data
First, we’re proud to introduce the new Data Cleanse Pro Tool, your ultimate high-performance tool for ensuring superior data quality with ease. You’ve told us you love Designer’s classic Cleanse tool, but you wanted faster processing and more cleansing options. We listened. That’s why we’ve developed this advanced tool that not only provides enhanced cleansing logic and faster performance but also equips you to make your data AI-ready faster and easier than ever.

Look for the Data Cleanse Pro Tool in the Preparation tab
With features like easy search across many columns of data, advanced cleansing logic, and faster performance, the Data Cleanse Pro Tool helps you process and refine your data to ensure it’s clean, accurate, and ready for AI-driven insights. Whether you’re building predictive models or automating decision-making, this tool accelerates your workflows, giving you confidence in the data fueling your AI initiatives.

Data Cleanse Pro Tool configuration window
If you want to take advantage of the new Data Cleanse Pro Tool, be sure to use the AMP engine. More info is available in the release notes.
If you love the classic Data Cleansing tool, not to worry! It’s still available and working in 25.1, and it has no plans to leave anytime soon.
Even More Ways to Run Your Workflows
We’re also excited to share a new Designer canvas capability originally requested by our amazing Alteryx Community and ACEs: Partial Workflow Execution!!
We can’t contain our excitement, either! (Source: GIPHY)
You’ve told us you want to be able to run a workflow just up to a specific tool so you can more easily build, test, and edit large and complex workflows. While many of you have built creative solutions using Cache and Run Workflow and Control Containers (switched off), what you really also wanted was a way to insert a simple stopping-point into a workflow. With Designer 25.1, that power is now yours.

Right click a tool and select “Run Until Selected Tool.” The workflow runs until it hits that tool.
Partial Workflow Execution makes workflow development much easier. With 25.1 and the AMP engine, you can run a workflow to any stop point you choose. Test, debug, and refine your workflows with precision—no more guesswork, just results.
While we’re talking workflows, another exciting enhancement in Designer 25.1 that you asked for is the ability to set a default time zone for runtime. To illustrate the value of this update, let’s do a thought experiment:
You’re located in Pacific Time, your colleague is in Eastern Time, and your Server is set to Coordinated Universal Time. And your workflow needs to compare datetime data to the current time. Whose current time should it use?
Previously, your workflow would always treat the “current time” as whatever time was reported by the machine it was running on. So, our thought-experiment workflow would assume Pacific Time when you ran it, Eastern Time when your colleague ran it, and UTC when Server ran it. In some cases, this could create inconsistent results.
Now, in 25.1, workflows now offer you the option to specify a default time zone, so you can have absolute control over datetime comparisons where you need it. Like so:

In this example, at runtime the workflow will see “current time” in China Standard Time—no matter what time zone the machine it runs on is set to.
While this is a helpful new option, if things are working great as-is for your workflows, not to worry. Existing workflows will continue to function in 25.1 as they have in previous versions. You don’t need to specify a default time zone for runtime if you don’t want to. Intrigued? Get more details here.
Breadth and Depth of Connectivity
Alteryx continues to break down barriers to data access, enabling seamless integration with even more platforms. With new connections to Azure Synapse on Microsoft Fabric, Qlik, and Starburst, you can orchestrate data like never before and unlock the full potential of your cloud data.

Find out how to set up these new connectors here. Note that Qlik will be available as a Marketplace download immediately following the 25.1 release.
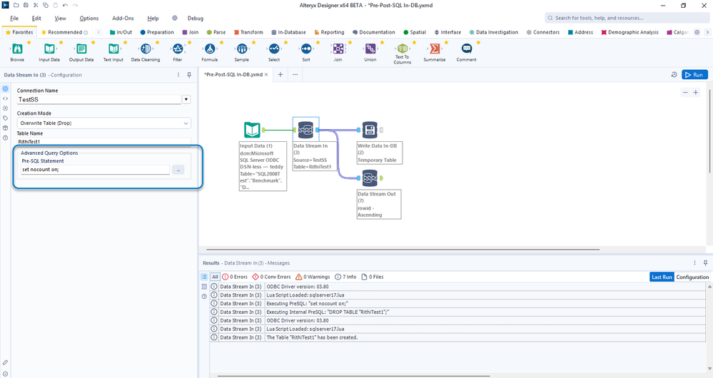
We’ve heard your feedback, and we’re taking data connectivity to the next level. Designer’s In-Database tools now empower you to go beyond SELECT—enabling advanced data manipulation a with pre- and post-SQL statements!

Example: The Data Stream In Tool now offers the option of a Pre-SQL statement.
Now you can do more advanced data manipulation—insert rows, create views, and much more. Check out the details in the release notes.
Please tell us what you think! We're always listening, and we welcome your ideas.
Governance and Enterprise Readiness
It was Peter Parker’s uncle, Ben, who famously counseled, “With great power comes great responsibility.”
Source: GIPHY
That’s why Alteryx pairs its transformative capabilities with enterprise-grade security and governance—ensuring you can innovate with confidence.
More Security with New Credentials Experience in Workflow
Server’s security has been enhanced with a new credentials page, which lets admins invite users to create and edit credentials.

Admins can allow other Server users to edit their own credentials directly.
This means that service account owners no longer need to enter their password on the admin’s machine or (gasp!) share their password with the Server admin. It also means that users gain a single place where they can manage their credentials on Server.

Users also get a central place to manage their credentials.
With the new credentials page, users don’t have to worry about separately updating credentials embedded in workflows, set at runtime, or for schedules. Now, all your Server credentials can be managed in one place. Learn more about credential management in Server here.
More Visibility with System Settings Audit Log in Server
Server admins gain even greater control over their Server environments in 25.1 with the ability to audit system settings changes. Important configuration changes now come with a detailed audit trail, enabling higher visibility and greater governance and control of the Server environment.

Where to find the new audit log for Server

An example of what actions get logged
Now you can see if someone has changed the timeout of a worker node, increased the memory available to the engine, turned off SSL for the Gallery, and much more. Get all the details here.
We're always interested to hear about your ideas for improving Server! Please be sure to contribute your thoughts, feedback, and feature requests for Server in our Community ideas board.
Distinguish Sensitive Data with Microsoft Information Protection Support
Streamline compliance by labeling sensitive files with built-in support for Microsoft Information Protection.

An example of Sensitivity Labels now available in the Email Tool.
Now, Designer can automatically apply Microsoft Purview’s “Sensitivity Labels” when creating files and emails, so your team can be sure sensitive information has been marked appropriate. Learn more here.
These enhancements demonstrate Alteryx’s commitment to helping organizations meet the highest security standards while empowering you to access and analyze data without compromising trust.
Additional Enhancements
A few helpful capabilities we know you’ll be pleased to see in Designer 25.1:
- New tool functions. Some of your favorite tools just got more powerful.
- In response to popular demand, the Cross-Tab Tool now offers a Count Distinct option, so you can summarize your data in another valuable way!
- The Summarize Tool now offers a Concatenate Distinct option in the String category drop-down and in the Actions table once an action has been selected. This new option appears when using the AMP engine.
- Additional formula functions. Even more date-time logic!
- Now you can figure out the number of whole working days between a start date and an end date (excluding weekends) with
DateTimeWorkDays in your formulas. - Need to know the week number of a date? With
DateTimeWeekNum in your formulas, you can easily determine the numeric value for the week in any given date-time value.
Although this post provides a good overview of the major enhancements coming to Designer and Server 25.1, it's not an exhaustive list! There is so much good stuff in the latest release. We encourage you to learn more about it. And to make that as easy as possible, we’re putting on a Product Update Webinar this week just for you. Please join us!
Register for Webinar
If you’d like to learn more about the Alteryx Platform and all that's coming your way through the broader Spring Release, please visit this helpful post.
Upgrade to 2025.1 Today
Alteryx 25.1 is built for you—shaped by your feedback and designed to empower your success. We can’t wait to see how you’ll use its transformative capabilities to drive innovation and impact. To read more about everything in store in 25.1, head over to Technical Documentation. We also love hearing your thoughts and suggestions! Please share your ideas on our Alteryx Community Idea Boards.
But That’s Not All ... Want a Sneak Peek at What’s Next?
This is just the beginning. Join us at our Product Update Webinar to see how Alteryx is shaping the future of analytics and discover what’s next on our journey of innovation. It’s your exclusive opportunity to dive deeper into our product roadmap and see how Alteryx is evolving to help you drive even more value with analytics.
We also invite our customers to learn more about the new features we’re working on behind the scenes in our Pilot Program. Join, and you can play a vital role in testing new features and providing feedback directly to the Alteryx Product and Engineering team.