ACT NOW: The Alteryx team will be retiring support for Community account recovery and Community email-change requests Early 2026. Make sure to check your account preferences in my.alteryx.com to make sure you have filled out your security questions. Learn more here
Start Free Trial

Alteryx Designer Desktop Ideas

Share your Designer Desktop product ideas - we're listening!
Submitting an Idea?

Be sure to review our Idea Submission Guidelines for more information!

Submission Guidelines

Enhancement on the Multi-Field formula

Imagine the scenario where you have an input that has new columns everyday, like the one that can be seem above. But with millions of rows. And you need to build the Total column. This cannot be achieved with the formula tool, because the columns of the input are dynamic. 

 

Client202201012022010220220103202201042022010520220106202201072022010820220109Total
00000013562234545428273216147599775628

...

 

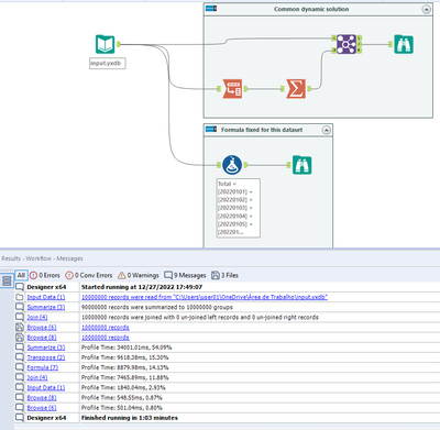
The default way that i use and see people using to solve this type of problem is transposing the data/summarizing/joining back the data. I tested this with the Enable Performance Profiling for 10 million rows (workflow attached), and as expected, when you transpose/summarize/join back a large volume of rows, you spend too much computing power. For this test, at least 5x more time than by just using the formula tool (workflow attached):

 

Felipe_Ribeir0_0-1672176440386.png

 

So, what i propose here is:

 

1) That the Multi-Field formula could be able to evaluate a set of columns dynamically and generate just one new column (the sum of the evaluated columns, the concatenation of it...).

 

Example of Designer Discussion that would be benefit from ithttps://community.alteryx.com/t5/Alteryx-Designer-Discussions/Transposing-Filtering-and-Summarizing-...

 

2) That the Multi-Field formula could be able to reference column-1, column-2, column+1, column+2, like the Multi-Row formula is.

 

Example of Designer Discussion that would benefit from it: https://community.alteryx.com/t5/Alteryx-Designer-Discussions/Copy-Field-and-create-two-mor-fields-w...

 

Thanks.

 

2 Comments
AlteryxCommunityTeam
Alteryx Community Team
Alteryx Community Team
Status changed to: Accepting Votes
 
sparksun
11 - Bolide

Nice Idea, it's definitely a tool many users need in everyday work.