Hi Experts,
I am looking up for a way to VLOOKUP raw file data with Master file data and concatenate same values in raw as result based on short or long Identifier available in Master file. Any quick help is appreciated.
Master file data
| Short Id | Long id |
| abc | US123 |
| pqr | IN123 |
| pqr | IN123 |
| xyz | RU345 |
| abc | US123 |
| rst | AU456 |
Raw file (have mix of Master file short & Long identifier)
| Values | Identifier |
| 1cyv34 | abc |
| tyvn341 | pqr |
| ghiet12 | pqr |
| 450njye | RU345 |
| gui534 | abc |
| nbde890 | AU456 |
Result in raw file required
| Values | Identifier | Result |
| 1cyv34 | abc | 1cyv34; gui534 |
| tyvn341 | pqr | tyvn341; ghiet12 |
| ghiet12 | pqr | tyvn341; ghiet12 |
| 450njye | RU345 | 450njye |
| gui534 | abc | 1cyv34; gui534 |
| nbde890 | AU456 | nbde890 |
Solved! Go to Solution.
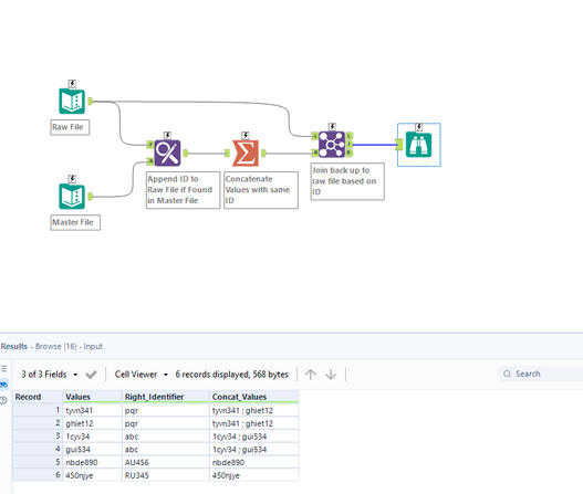
Hi @Chauche ,
There are likely a number of different ways to get to your result. I've attached mine below for your reference. To summarize, I used the Find & Replace tool to append the Identifier from the Master File if the ID is found in the Raw Data file & then concatenated Values that have the same ID. From there I matched the data back up to the raw data file.
Let me know if you have any questions! Interested to see if anyone is able to achieve this in fewer steps.
Hi @taylor_butler
Thanks for the solution. I can see you have find & replace the short id but not the Long Id which I did taking help from your solution.
Thanks again.
